กองนวัตกรรมและวิจัย
Responsive image

สนับสนุนวิจัยมุ่งเป้า (High Impact Research Support)

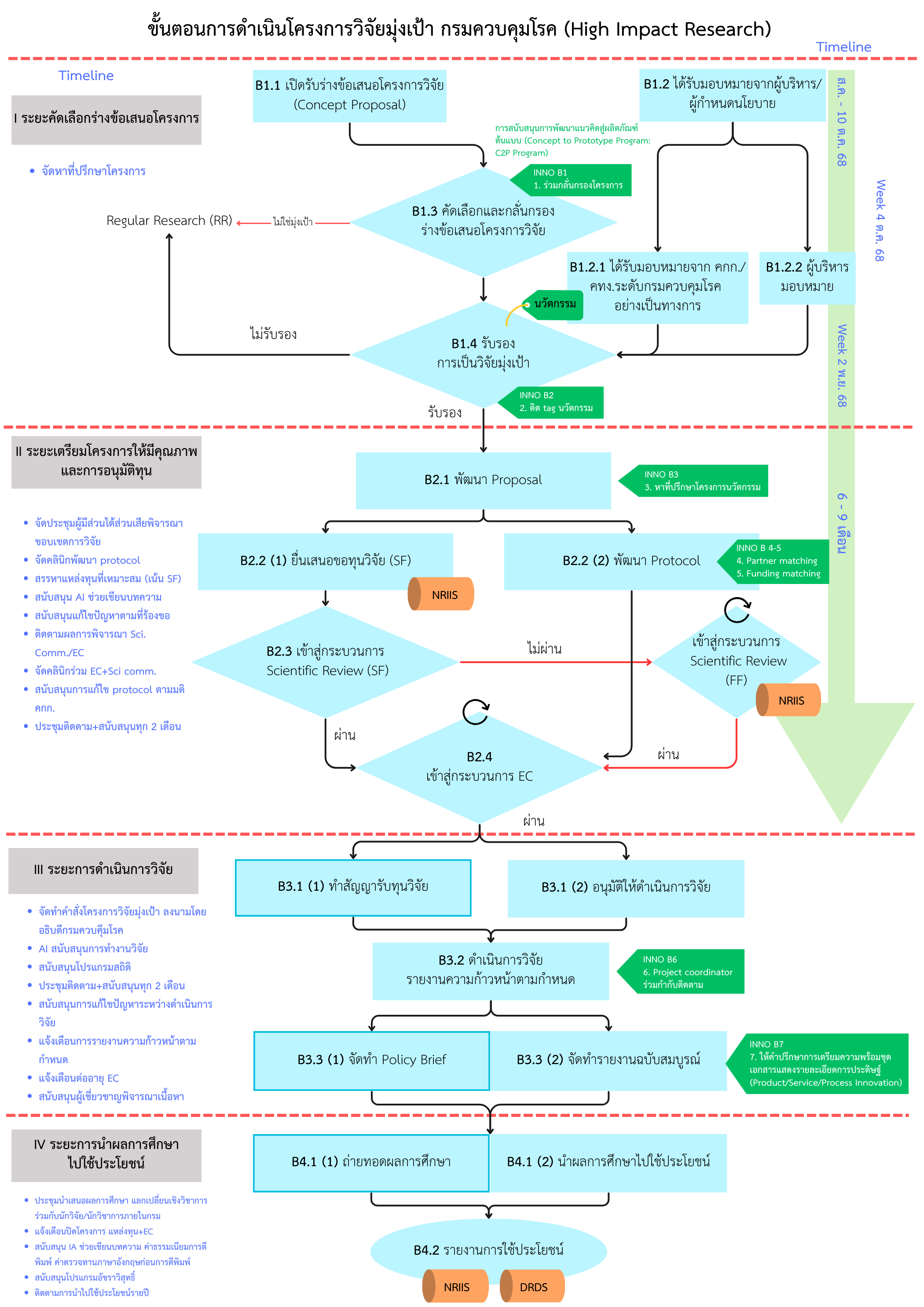
โครงการวิจัยมุ่งเป้า

หมายถึง โครงการวิจัยที่มุ่งเป้าหมายสร้างผลผลิตที่สามารถนำไปประยุกต์ใช้เป็นแนวทางในการกำหนดนโยบายในระดับประเทศ ภูมิภาค สังคม ชุมชน ก่อให้เกิดผลกระทบสูง โดยผ่านการพิจารณาให้ความเห็นชอบของผู้บริหารกรมควบคุมโรค

กรมควบคุมโรคกำหนดให้มีโครงการวิจัยมุ่งเป้า สูงสุดปีละ 3 เรื่อง
*หมายเหตุ : การได้รับรองเป็นโครงการวิจัยมุ่งเป้า นักวิจัยสามารถขอถอนออกจากการสนับสนุนได้ตลอดเวลา

โครงสร้างการดำเนินงาน (อยู่ระหว่างการปรับปรุง)

การสนับสนุน

เอกสาร information sheet
  • กลุ่มวิจัยประเมินเทคโนโลยีและวารสารควบคุมโรค
  • นางสาวธัญญาวรรณ ชาติชนะ
  • นางสาวโศภิตตา สะราคำ
  • โทร. 02 590 3963
  • E-mail : [email protected]

แหล่งที่มาของข้อมูล : งานสนับสนุนวิจัยมุ่งเป้า กองนวัตกรรมและวิจัย
ปรับปรุงข้อมูลล่าสุด วันที่ 12 ธันวาคม 2568
ข้อมูลติดต่อหน่วยงาน กลุ่มวิจัยประเมินเทคโนโลยีและวารสารควบคุมโรค
กองนวัตกรรมและวิจัย กรมควบคุมโรค
[email protected] โทร. 0 2590 3963